操作手册
版本说明
本操作手册基于 v1.4.0 版本编写,部分界面和功能可能与最新版本存在差异。
注意事项
1、 docker部署会自动化初始化一些配置,只需要配置系统管理-LLM配置-填写对应的大模型配置。
2、 docker部署后需要访问:http://localhost:8917/ 下载对应的 bge-m3 、bge-reranker-v2-m3。具体看下方知识库配置。
# 下载模型cmd命令
curl -X POST http://localhost:8917/v1/models -d "{\"model_name\": \"bge-reranker-v2-m3\", \"model_type\": \"rerank\"}"
curl -X POST http://localhost:8917/v1/models -d "{\"model_name\": \"bge-m3\", \"model_type\": \"embedding\"}"1. 登录
输入账号:admin
输入账号:admin123456

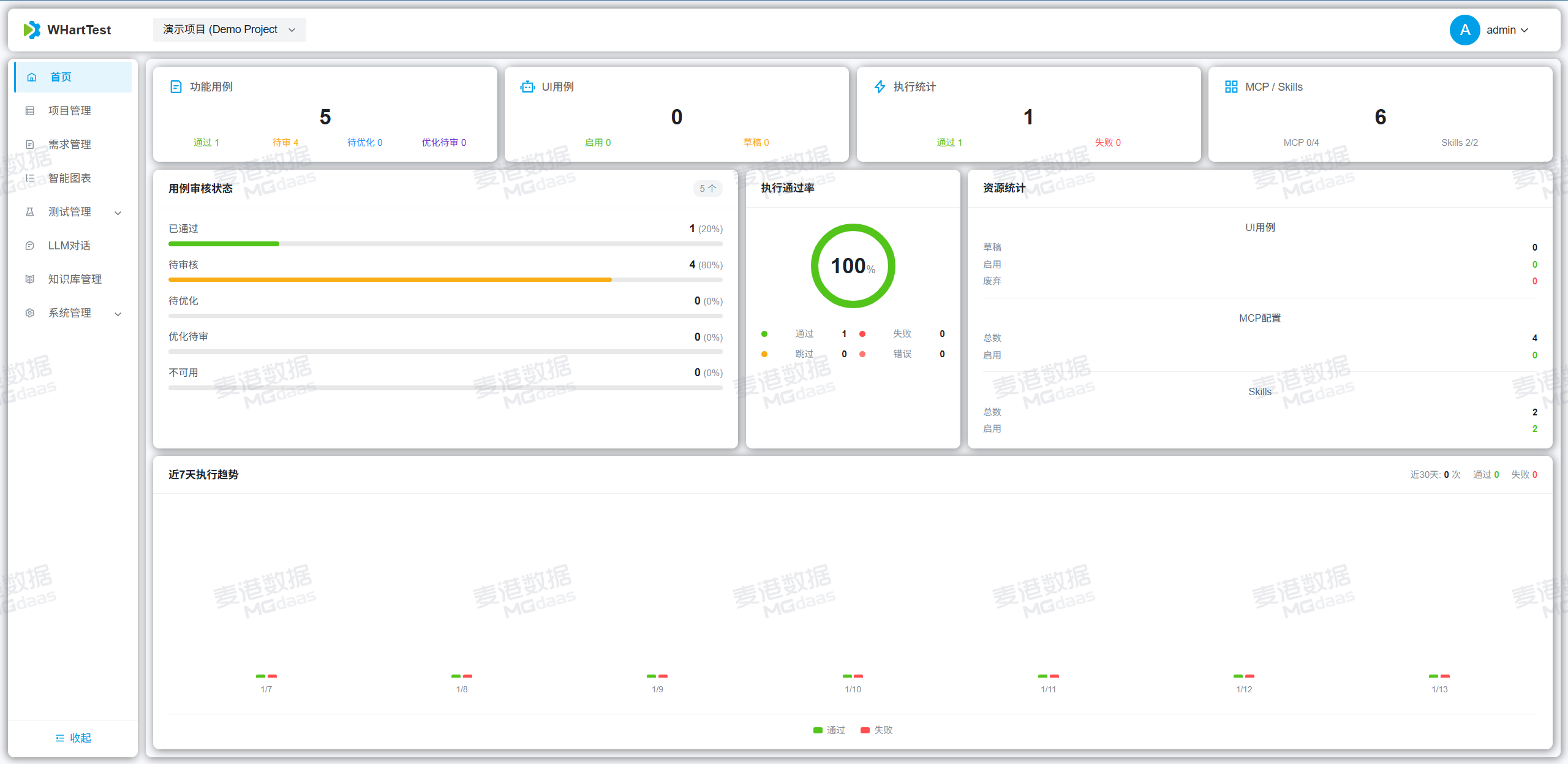
2. 首页
- 登录后默认进入首页:

3. 项目管理
- 描述:docker部署(推荐)的会有一个默认项目,源码部署需要运行init初始化文件

- 项目管理描述:
1、平台数据是根据项目进行隔离的
2、admin 可以看见所有的项目,普通用户只能看见自己的项目,添加其他用户为项目成员后,其他用户可以访问被添加的项目。
3、项目中的项目凭证是给AI生成测试用例 时候看的,AI 会获取这里的信息,放到对应的用例之中。


4. 需求管理
- 需求管理描述:AI 进行需求评审并指出问题。
1、上传文件:仅支持提示指出的这些(推荐使用 docx 后缀文件)。

2、上传后-点击详情或者是点击拆分(其实进入的是一个页面)。

3、点击模块拆分,根据你文档的真实情况选择对应的H等级(如果没有H等级,可以按照最后的这个字数拆分但是不推荐)。


4、点击确定后,确认拆分的模块是否正确,确认无误后点击确认,即可进行需求评审或生成用例。



5、注意:拆分模块后,就可以进行生成用例了,不需要评审之后再进行生成用例。

6、点击评审,选择AI评审并发数(如果不支持高并发,就选低一点,要不然会报错),点击确认。


7、点击确认后,右上角会有实时进度条。

8、评审完成后,点击查看报告,即可查看各个维度的专项问题及评分。


9、评审中时,如想返回查看进度,可点击详情或者查看进度按钮(点那个都一样,进入的也是同一个页面)。


10、注意!!!
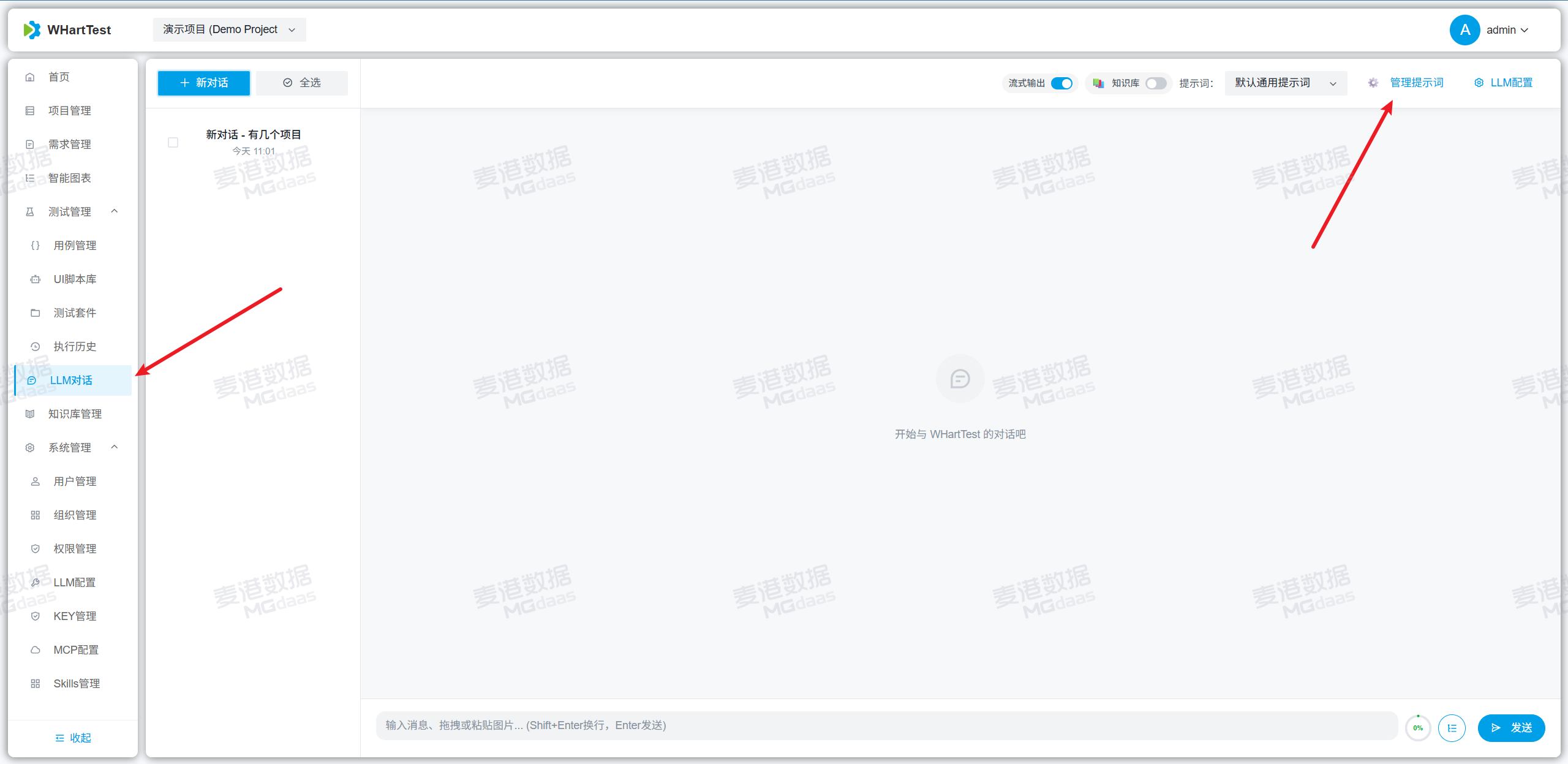
如何让AI按照你的想法去评审,点击LLM对话 - 点击提示词管理 - 修改对应的提示词内容即可定制评审规范。



5. 智能图表
- 智能图表描述:AI 根据文本生成对应的流程图等。
1、点击右下角小图标,进行对话
注意!!!当前图片仅保存在浏览器缓存中,如有需要请点击导出



6. 用例管理
6.1 用例管理 - 模块管理
1、添加用例模块:点击操作,点击添加根模块



2、模块后面的数据,表示当前模块下有多少条数据。

6.2 用例管理 - 添加用例
1、点击右上角添加用例,即可添加用例

6.3 用例管理 - AI 生成测试用例
注意!!!
生成用例之前需要先检查或创建对应的提示词(也就是生成规则)。
菜单路径:LLM对话 - 提示词管理 - 通用类型的提示词
1、完整生成:根据用户选择的需求文档,知识库内容,根据提示词规范进行生成完整用例(提示词中强烈要求可能会打破规则)。
适用场景:需要AI生成完整的测试用例。

2、标题生成:根据用户选择的需求文档,知识库内容,根据提示词规范进行生成用例标题(提示词中强烈要求可能会打破规则)。
适用场景:仅需要AI生成对应的测试用例标题名称等。

3、知识库补全:根据用户选择的知识库内容,根据提示词规范进行补全测试用例的步骤等内容(提示词中强烈要求可能会打破规则)。
适用场景:用户提供测试用例标题名称,步骤备注等内容需要完全根据知识库的历史相似用例进行补全。

4、知识生成:根据用户选择的需求文档,知识库内容,根据提示词规范进行生成测试用例的步骤等内容(提示词中强烈要求可能会打破规则)。
适用场景:用户提供测试用例标题名称,步骤备注等内容需要完全根据知识库的历史相似用例进行智能生成。

6.4 用例管理 - 审核状态
1、在列表页面选择审核状态后,点击查看或是编辑,只会显示对应状态的用例。



2、 AI 生成完成后,所有用例默认状态为待审核

3、当其中某条用例不满意的时候,可点击优化,输入优化建议,AI会再次根据优化建议进行编辑。并把状态改为优化待审核。





4、如果AI生成的用例不可用,可以修改状态为不可用(用例列表页面默认不显示不可用状态的用例)。

5、首页会统计当前项目的AI生成用例的通过率、待审核、待优化、优化待审核、不可用。

6.4 用例管理 - 执行
1、点击执行,点击确认,AI会调用playwright来执行测试用例。

2、当勾选生成playwright脚本的时候,AI会根据实际情况,生成对应的playwright脚本。

3、点击执行后,用例后台执行,可点击弹窗查看执行过程。



4、生成的脚本



7. UI 脚本库
1、可以手动创建或AI创建,AI创建的就会保存在这里。

2、AI创建的脚本,可以点击右上角的调式,查看实际调用的浏览器的过程。



8. 测试套件
描述:可以批量执行生成的功能测试用例或者是脚本。


注意!!!
功能用例的执行依靠大模型,脚本执行纯代码执行。所以选择并发的时候,需要注意大模型的实际支持并发。
1、如果需要为功能测试用例生成对应的playwright脚本,可以勾选这个生成对应的playwright脚本。

2、执行结果可以在执行历史中查看



9. LLM对话
描述:和AI进行对话。


10. 知识库管理
描述:知识库为AI提供额外的知识。
目前采用的是 bge-m3 + BM25 + bge-reranker-v2-m3 实现知识检索。
1、全局唯一配置,整个平台的知识库都使用此处的配置。


注意!!!
此处默认配置为docker部署的向量模型,如果有自己的api可以进行更换。
2、新建知识库

3、点击知识库的名字,进入上传页面,点击上传文件进行上传。


注意!!! 上传后需要等待知识库处理完成,才可以进行知识库检索,可以点击刷新查看处理状态。

4、测试知识库,点击查看,在知识库中随便找一个模块的名字,或者是片段,输入在下面,点击查询。



5、知识库统计,点击列表上的统计按钮即可。

11. 用户管理
描述:用户管理可以控制用户权限。


12. 组织管理
描述:批量控制用户权限。

13. 权限管理
描述:可以快改修改用户权限

14. LLM配置
描述:整个平台的AI应用的配置



15. key管理
描述:WHartTest平台的api的key。目前是给 wharttest_mcp 使用的,可以使大模型拥有查询、保存、执行等能力。
注意!!!
如果 WHartTest 平台部署外网访问,强烈建议修改这个默认的key!!!
修改后记得修改 WHartTest_MCP 目录下的 WHartTest_tools.py 中对应的key。
v1.4.0(包括v1.4.0)之后的版本,还需要修改对应的skills。

16. MCP配置
描述:docker默认会配置俩个mcp。
WHartTest-Tools:使大模型拥有操控wharttest平台的能力。
Playwright-MCP:使大模型拥有操作浏览器的能力。
mcp概念如果不是很清楚,建议了解一下。


17. Skills 管理
描述:skills 实现的能力和 mcp 类似。
注意!!!
目前网上的skills都是适配cc的,想要在平台上使用需要修改一下skill.md里面的一些描述和对应脚本文件的路径。
playwright 这个文件有点大,上传会有点慢。耐心的等一会就行。
1、上传WHartTest_Skills目录下的俩个zip文件即可使用。




注意!!!
mcp 和 skills 开一个就行,不要都开,会乱!!!
提示词对于AI是很重要的,注意维护自己的提示词!!!
AI生成用例效果不好怎么办 ?
AI执行用例没截图怎么办 ?
AI评审需求的关键点不想要怎么办 ?
AI没查知识库怎么办 ?
解决办法:改对应的提示词 or 换一个更聪明的模型!!!
